忍者ブログ

ビーキョウのIT

このブログは99%ののほほんと1%のお菓子でできています。

[PR]

×

[PR]上記の広告は3ヶ月以上新規記事投稿のないブログに表示されています。新しい記事を書く事で広告が消えます。


FileCodeChecker

こんちゃ(´・ω・)ノ

今回紹介するソフトウェアは
FileCode Checker

これは、
まぁそのままですが、
ファイルコードチェッカーです!

つまり、
ファイルの文字コードを見たり、変換できるのです。
さらに、FileCode Checkerはドラッグ&ドロップで一括変換できます。

もし一括で文字コードを変換したい。
なんてときは使ってみるのもいいかも。

URL:http://www.vector.co.jp/soft/dl/winnt/util/se478635.html

FileCodeChecker.png







拍手[1回]

PR

Toad for Oracle

こんちゃ(´・ω・)ノ

今回紹介するソフトウェアは、
Toad for Oracle Freeware」です。

Toadはカエルです。
今は日本語トライアル版も手に入るのですが、
元々はフリーウェアで始まり、広まったデータベース開発支援ツールです。

Toad for Oracle以外にも、
・Toad for DB2
・Toad for MySQL
・Toad for SQL Server
なんかもあったりします。

日本語版は基本的に有償で、トライアル版は1ヶ月間しか使用できなかったような気がします。
ということで、フリーの英語版を使いたいと思います。
※【追記】あとで見返したらフリー版も90日くらい使用期限あったかも・・・

情報業界は英語が大切なのです。
でも自分は英語全然わからないのです。
中学校自体は赤点ギリギリです。
高校では英語なんてものは知らない。

 



◆インストール手順
1.ダウンロード
 以下のURLからダウンロード

  英語版(Free)
  ファイル:ToadforOracle105SetupFreeware.msi

  日本語トライアル版(1ヶ月間)

2.インストール
 規約表示、インストール先などの基本的なインストール。

3.初回起動時
 なんか色々聞かれたけど、基本的にデフォルトで[Next]でいける。

4.メニューからSession > New Connection
HC001.png






5.OracleDataBaseに接続
 User(schema)、Password、TNS、Connect asを指定して[Connect]を押下する。
 Connect UsingのOracleのtnsnames.oraのTNS Nameから接続。
HC002.png







6.SQLの実行
 メニューからDatabase > Editor
 EditorはSQLを実行することができる。
 また、CrrentSchemaでユーザ(スキーマ)を指定できる。
HC004.png






7.ユーザ(スキーマ)のテーブルなどを参照
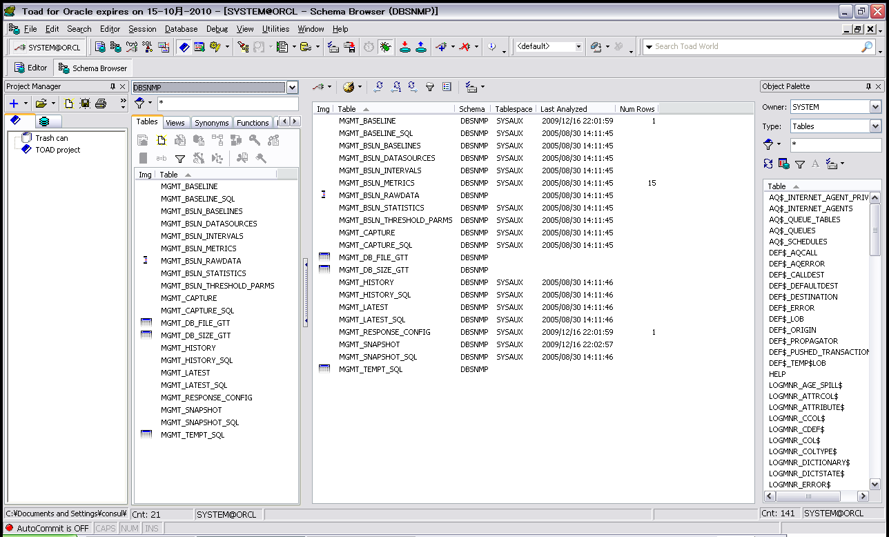
 メニューからDatabase > Schema Browser
 データベースのテーブルが参照できる。
 左上のコンボボックス部分で、ユーザ(スキーマ)も切り替えられる。
 dataタブでデータの変更などができ、上のメニューにコミットとロールバックができる。
HC004.pngHC005.png

 



HC006.png









◆まとめ
データベース開発支援ツールではSI Object Browserが有名ですが、有償です。
トライアル版は期限付きです。
とても使い勝手はよかったのです。
が、フリーでいいのないかなぁと探したところ、
このカエルを見つけたわけです。

無料でかなり高機能だと思いますので、
是非使ってみてください。
慣れると、操作もあまり難しくないです。

※【追記】あとで見返したらフリー版も90日くらい使用期限あったかも・・・

拍手[0回]


Linuxサーバのスペック確認

こんちゃ(´・ω・)ノ


今回は
Linuxサーバのスペックを確認するコマンドを記載します。
ちなみにVMware上のCentOS5.4でコマンドを実行しました。


◆カーネル
[root@]# uname -a
Linux ashizaki.consul.com 2.6.18-164.el5 #1 SMP Thu Sep 3 03:33:56 EDT 2009 i686 i686 i386 GNU/Linux
※86_64とかamd64とかが表示されたら、64ビット版のカーネル。
◆64bit、32bit
[root@]# arch
i686
※i386,i486,i586,i686,i786は32bit
  amd64, x86_64 は64bit

◆CPU
[root@]# cat /proc/cpuinfo
processor       : 0
vendor_id       : GenuineIntel
cpu family      : 6
model           : 23
model name      : Intel(R) Core(TM)2 Duo CPU     P8600  @ 2.40GHz
stepping        : 8
cpu MHz         : 2393.530
cache size      : 3072 KB
fdiv_bug        : no
hlt_bug         : no
f00f_bug        : no
coma_bug        : no
fpu             : yes
fpu_exception   : yes
cpuid level     : 13
wp              : yes
flags           : fpu vme de pse tsc msr pae mce cx8 apic mtrr pge mca cmov pat pse36 clflush dts acpi mmx fxsr sse sse2 ss nx constant_tsc up ida pni ds_cpl smx
bogomips        : 4787.06

※flagsの値にlmがあれば、64ビットCPU。

◆メモリ
[root@]# cat /proc/meminfo
MemTotal:       385300 kB
MemFree:        229320 kB
Buffers:         10052 kB
Cached:          82940 kB
SwapCached:          0 kB
Active:          79348 kB
Inactive:        60604 kB
HighTotal:           0 kB
HighFree:            0 kB
LowTotal:       385300 kB
LowFree:        229320 kB
SwapTotal:     2072376 kB
SwapFree:      2072376 kB
Dirty:              44 kB
Writeback:           0 kB
AnonPages:       46960 kB
Mapped:          19612 kB
Slab:             9268 kB
PageTables:       1648 kB
NFS_Unstable:        0 kB
Bounce:              0 kB
CommitLimit:   2265024 kB
Committed_AS:   138340 kB
VmallocTotal:   638968 kB
VmallocUsed:      4076 kB
VmallocChunk:   634540 kB
HugePages_Total:     0
HugePages_Free:      0
HugePages_Rsvd:      0
Hugepagesize:     4096 kB

[root@]# free
             total       used       free     shared    buffers     cached
Mem:        385300     155980     229320          0      10060      82932
-/+ buffers/cache:      62988     322312
Swap:      2072376          0    2072376


◆ディスク
[root@]# df
Filesystem           1K-ブロック    使用   使用可 使用% マウント位置
/dev/sda1              8146544   4919836   2806212  64% /
tmpfs                   192648         0    192648   0% /dev/shm

◆ネットワーク
[root@]# ifconfig
eth0      Link encap:Ethernet  HWaddr 00:0C:29:EC:F0:90
          inet addr:192.168.100.11  Bcast:192.168.100.255  Mask:255.255.255.0
          inet6 addr: fe80::20c:29ff:feec:f090/64 Scope:Link
          UP BROADCAST RUNNING MULTICAST  MTU:1500  Metric:1
          RX packets:1463 errors:0 dropped:0 overruns:0 frame:0
          TX packets:1305 errors:0 dropped:0 overruns:0 carrier:0
          collisions:0 txqueuelen:1000
          RX bytes:124906 (121.9 KiB)  TX bytes:205899 (201.0 KiB)
          Interrupt:177 Base address:0x1400

eth0:1    Link encap:Ethernet  HWaddr 00:0C:29:EC:F0:90
          inet addr:192.168.100.12  Bcast:192.168.100.255  Mask:255.255.255.0
          UP BROADCAST RUNNING MULTICAST  MTU:1500  Metric:1
          Interrupt:177 Base address:0x1400

lo        Link encap:Local Loopback
          inet addr:127.0.0.1  Mask:255.0.0.0
          inet6 addr: ::1/128 Scope:Host
          UP LOOPBACK RUNNING  MTU:16436  Metric:1
          RX packets:1577 errors:0 dropped:0 overruns:0 frame:0
          TX packets:1577 errors:0 dropped:0 overruns:0 carrier:0
          collisions:0 txqueuelen:0
          RX bytes:2464780 (2.3 MiB)  TX bytes:2464780 (2.3 MiB)


◆色々
[root@]# /bin/dmesg
Linux version 2.6.18-164.el5 (mockbuild@builder16.centos.org) (gcc version 4.1.2 20080704 (Red Hat 4.1.2-46)) #1 SMP Thu Sep 3 03:33:56 EDT 2009
BIOS-provided physical RAM map:
 BIOS-e820: 0000000000010000 - 000000000009f800 (usable)
 BIOS-e820: 000000000009f800 - 00000000000a0000 (reserved)
 BIOS-e820: 00000000000ca000 - 00000000000cc000 (reserved)
(~長いので省略~)
ide: failed opcode was: 0xec
mtrr: your processor doesn't support write-combining
ip_tables: (C) 2000-2006 Netfilter Core Team


◆まとめ
いろいろほかにもコマンドやファイルがあるとは思いますが、
まぁ基本的なところはこんな感じでしょうか。

資料の作成などで、
Linuxサーバのスペック情報が必要な際にご活用ください。

拍手[0回]


SELinux


こんちゃ(´・ω・)ノ

今回はSELinuxについて。

SELinux(Security Enhanced Linux)とは、
アクセス権限系のセキュリティモジュールで、
最近のLinuxに、よく入っています。

以下にSELinuxの有効化と無効化について記載します。
◆SELinuxの有効化・無効化

【確認】
 # getenforce
 有効:Enforcing 
 有効:Permissive(ポリシーの適用のみ)
 無効:Disabled

【有効化】
 # setenforce [ Enforcing | Permissive | 1 | 0 ]
 Enforcing、1
 Permissive、0
 ※getenforceが「Disabled」の場合は、setenforceは使用不可

 ◆起動時のSELinuxの有効化・無効化
【/etc/selinux/configの編集】
 # vi /etc/selinux/config
「SELINUX=」の値を変更する。[disabled | enforcing | permissive]


# This file controls the state of SELinux on the system.
# SELINUX= can take one of these three values:
#       enforcing - SELinux security policy is enforced.
#       permissive - SELinux prints warnings instead of enforcing.
#       disabled - SELinux is fully disabled.
SELINUX=disabled
# SELINUXTYPE= type of policy in use. Possible values are:
#       targeted - Only targeted network daemons are protected.
#       strict - Full SELinux protection.
SELINUXTYPE=targeted

【ターミナルから変更】
 # system-config-securitylevel-tui
以下の画面から変更が可能。

selinux.JPG





 


◆まとめ
SELinuxはセキュリティの観点から必要とされ実装されたものだが、
実際の運用では、この機能が悪さをして上手くアプリケーションが動かないことがある。
特にディレクトリやファイルを扱うアプリケーションでは注意が必要。

そのため、
一般のシステムなどでは使用しない場合も多々ある。
OSインストールの際にも有効無効を聞かれるので、
特に要件がなければ、無効にしてもいいだろう。
 

拍手[0回]


Java監視ツール


こんちゃ(´・ω・)ノ


今回はJavaの監視ツールについて。
Javaでは標準でJavaの監視ツールが入ってたり入ってなかったりする。

sunからJDKを落としてきて入れている人は、
たぶん監視ツールが[JAVA_HOME]/bin/配下にあるだろう。


その中から監視に使えるツールを紹介します。
基本的にヒープ使用量などの監視ができます。


◆java VisualVM
グラフィカルなJavaのヒープ監視ができるツール。

コマンドプロンプトから「jvisualvm」を実行する。
すると以下のような画面が開きます。
jvisualVM1.pngjVisualVM.png






この画面でヒープ使用量などを監視することができます。


◆jconsole
jconsoleもグラフィカルにヒープ使用量を監視することができるツールです。
コマンドプロンプトから「jconsole」を実行します。
そして、監視したいプロセスを選択し、起動します。

すると、以下のような画面が表示されます。
jconsole.png









◆jps
JavaのプロセスIDを確認するコマンド。
コマンドプロンプトから「jps」を実行する。
C:\>jps
4424 Jps

◆jvmstat
1.jpsコマンドで、監視したいJVMのプロセスIDを確認。
  ※-vオプションで詳細表示
2.jstat <出力オプション> <プロセスID> <データ取得間隔(ms)>でjstat開始
  (例) jstat -gcutil -t 12829 3000(3秒)
3.まずは -gcutil でざっくり見てから、-gc で詳細を見ていくような感じか。
(例)
C:\>jstat -gcutil -t 2792 3000
Timestamp         S0     S1     E      O      P     YGC     YGCT    FGC    FGCT   GCT
    49.1   0.00  55.60   5.09  87.55  47.91     17    0.085     1    0.05 2    0.137
    52.2   0.00  55.60  66.49  87.55  47.97     17    0.085     1    0.05 2    0.137
    55.2   0.00  55.60 100.00  87.55  47.97     17    0.085     1    0.05 2    0.137

◆java gcログ
javaではJVMの起動オプションに、
gcログ出力のオプションを指定することができる。

gcとはガベージコレクションのことで、
javaシステムのパフォーマンスには
このGCが関係する。
ヒープサイズの設定によっては、
FullGCが起きると、Javaシステムのパフォーマンスが落ちるため、
GCログなどを出力して、
適切なヒープサイズのチューニングをしていく必要がある。


◆まとめ
今回はWindowsで行っているが、
JavaはOSを選ばないため、
環境があればLinuxで普通に動きます。

アプリケーションの作りで、
Javaシステムのパフォーマンスが悪くなったりしますが、
監視をすることで、
設定ミスなどによるボトルネックの検出ができるかもしれません。

単純にJavaアプリの作りが悪いのではなく、
javaの基本的なチューニングや監視も覚えておきましょう。
 

拍手[1回]


カレンダー

12 2026/01 02
S M T W T F S
1 2 3
4 5 6 7 8 9 10
11 12 13 14 15 16 17
18 19 20 21 22 23 24
25 26 27 28 29 30 31

最新コメント

[11/13 NEX-C3]
[01/24 R]
[07/30 ビーキョウ]
[07/25 unknown]
[06/24 ブログランキング]

最新トラックバック

バーコード

広告

カウンター

ブログ内検索

プロフィール


HN:ビーキョウ
職業:SI屋(PG、SE)
<自己紹介>
ちゃお(´・ω・)ノ
ビーキョウです。
どんどんスキルアップして、 その中で学んだことを忘れないようにメモ代わり的な 感じで記事を書いていこうという考えです。

なので、適当な部分が多々あるとは思いますが、 なにとぞよろしくお願いします
(´ ▽`)

バナーエリア

Copyright ©  -- ビーキョウのIT --  All Rights Reserved
Designed by CriCri / Photo by Geralt / Powered by [PR]
/ 忍者ブログ